Lovion INTELLIGENCE

Analysen und Reports

Übersicht

Innerhalb des Lovion BIS stehen mit Lovion INTELLIGENCE umfangreiche Auswertemöglichkeiten bereit. Die Erstellung von Abfragen über frei definierbare Reports ist ebenso möglich wie die Darstellung von thematischen Karten. Die enge Integration des Lovion Systems mit Microsoft Office bietet außerdem jederzeit die Ausgabe der Ergebnisse nach Microsoft Word oder Microsoft Excel, um diese dort weiter zu verarbeiten.

Komplexe Abfragen

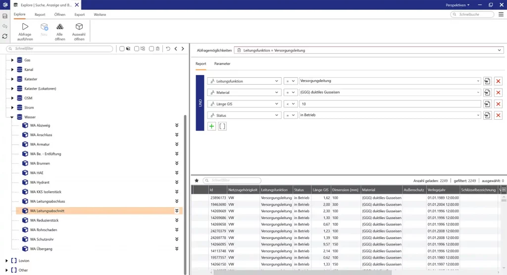
Lovion REPORT stellt eine Oberfläche bereit, die speziell für das einfache Zusammenstellen von komplexen Abfragen entwickelt wurde. Es ist möglich, Abfragen unter einem Namen zu speichern und diese später erneut auszuführen. Aktuellere Daten führen hierbei natürlich auch zu aktuelleren Ergebnissen. Die gespeicherten Abfragen können später bearbeitet werden. Der Administrator kann Abfragen allen Benutzern des Systems zur Verfügung stellen. Jeder Anwender kann eigene Abfragen hinzufügen. Über die “Veroderung” von Bedingungen (Disjunktion) ist es beispielsweise möglich, Objekte zu suchen, deren Status “in Planung” oder “außer Betrieb” ist.

Räumliche Abfragen

Räumliche Abfragen werden für alle Objekte mit Raumbezug unterstützt, unabhängig davon, ob sie punktförmige, linienförmige oder flächige Geometrien besitzen. Räumliche Abfragen können natürlich auch in Kombination mit Sachdatenabfragen verwendet werden. Die Abfragen können dabei sowohl auf den Daten definiert werden, die innerhalb von Lovion vorgehalten werden (Primärdaten), als auch auf den Sekundärdaten, die in der Regel aus den GIS bzw. kaufmännischen Systemen stammen.

Abfragen über Eltern- und Kindobjekte

Abfragen, die Eigenschaften von Eltern- oder Kindobjekten berücksichtigen, sind ebenfalls realisierbar. Ein mögliches Beispiel ist hier die Suche nach Strecken, die einen Leitungsabschnitt enthalten, der eine bestimmte Länge unterschreitet. Die Ergebnisse der Abfragen können in Lovion EXPLORE betrachtet und weiter verarbeitet werden.

Indizierte Volltextsuche

Neben der Möglichkeit, häufig genutzte Abfragen als Report zu definieren, bietet Lovion REPORT auch die Möglichkeit einer vollindizierten Volltextsuche über alle Lovion Daten. Diese elegante Form des Suchens und Findens kennt heute jeder aus Internetdiensten wie zum Beispiel Google. Der Anwender gibt einfach als Freitext seine Suchkriterien ein und bekommt die Ergebnisse in einer Liste sortiert nach dem Erfüllungsgrad angezeigt. Da dies auch für in Lovion vorliegende Sekundärdaten funktioniert, können damit zum Beispiel auch sehr schnell und elegant Aufgaben gefunden werden, die an einer bestimmten Auftragsnummer hängen, oder Baumaßnahmen, die zu einem Kontierungselement gehören.

Thematische Karten

Mit dem Funktionsmodul Lovion SMART MAP können thematische Karten erstellt werden. Grundlage für die Einfärbung von Objektgeometrien ist eine Zusammenstellung der Attributwerte, die für die Darstellung auf Basis einer Abfrage in Lovion REPORT ausgewertet werden sollen. Jede der selektierten Abfragen wird automatisch mit einer Farbe versehen. Die Farbe kann alternativ selbstständig ausgewählt oder verändert werden. Zudem lässt sich noch das Geometriefeld bestimmen, welches dann später eingefärbt wird. Die Strichstärke oder Symbolgröße kann ebenfalls verändert werden. Die neue Konfiguration für eine Einfärbung kann abgespeichert oder auch dupliziert werden. Damit stehen die wichtigsten Einfärbungen immer direkt zur Verfügung.

Dynamische Einfärbung

Gespeicherte Abfragen werden immer auf dem aktuellen Datenbestand durchgeführt. Dabei wird die Ergebnismenge performant ermittelt, und in einer neuen Karte die Geometrien der entsprechenden Objekte unterschiedlich eingefärbt dargestellt. Um das Ergebnis hervorzuheben, wird der Kartenhintergrund in Graustufen angezeigt. Es können auch parallel unterschiedliche Einfärbungen durchgeführt werden. Die Ergebnisse werden dann in verschiedenen Karten angezeigt. Zur besseren Bearbeitung wird der gesamte Datenbestand eingefärbt, sodass eine weitere grafische Bearbeitung direkt erfolgen kann, da der ausgewählte Bereich nicht erneut entsprechend den gewählten Farbdefinitionen eingefärbt werden muss.

Flexible Beschriftung

Mit dem Funktionsmodul Lovion SMART TAGS können Objekte sehr flexibel und übersichtlich beschriftet werden. Die Texte werden dabei aus den Feldern des Objektes gebildet. Das Prinzip der Smart Tags lehnt sich dabei an die im Büro-Umfeld bekannten Post-its an. Auch die Smart Tags können in verschiedenen Farben dargestellt werden und damit die im Text enthaltene Botschaft auch noch optisch unterstützen.

Ausgabe von Berichten

Mit dem Funktionsmodul Lovion OFFICE REPORTING können umfangreiche Berichte direkt in Microsoft Word oder Microsoft Excel erstellt werden. Dazu können die Standard-Serientextfelder mit Daten aus Lovion befüllt werden.

Ihr Nutzen

Verwandte Produkte

Informationen zum Datenschutz findest Du in unserer Datenschutzerklärung.
* Pflichtfelder müssen ausgefüllt werden.

Wir freuen uns, dass Sie da sind!

Leider ist unsere Website nicht für den Internet Explorer konzipiert. Für eine optimale Darstellung empfehlen wir Ihnen einen aktuellen Browser zu verwenden!