ASSET PLANT

Betriebsmanagement für Kraftwerke und Industrieanlagen

Übersicht

Lovion ASSET PLANT ermöglicht die Dokumentation von Kraftwerken und Industrieanlagen im Lovion System. Die Grundlage bildet dabei die Abbildung eines Anlagenkennzeichnungssystems. Auf dieser Basis kann dann eine Dokumentation der betrieblichen Abläufe im 24/7 Betrieb erfolgen. Die Lösung bildet dabei ebenso die Planung und Durchführung von Regeltätigkeiten ab wie die Stillstandsplanung bei besonderen Maßnahmen.

Regelwerke und rechtliche Vorgaben

Lovion ASSET PLANT wurde auf Basis folgender Regelwerke entwickelt:

  • Bezugssystem für Anlagen, Bauwerke
  • Dokumentation (technische Unterlagen, Prüfdokumentation etc.) DIN EN 61355 mit Anlagen- und Bauwerksbezügen 
  • Betriebsmanagement nach VDI 4603 in den Schwerpunkten 

Anlagendokumentation

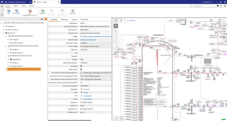
Die Dokumentation der Anlagen mit Lovion ASSET PLANT umfasst folgende Punkte: 

  • Abbildung aller Standorte der Erzeugung 
  • Hierarchische Abbildung von Gesamtanlagen, Systemen, Aggregaten und Betriebsmitteln 
  • Zugriff auf R&I Schemata 
  • Klassifizierung über ein Anlagenkennzeichnungssystem
  • Dokumente zugeordnet zu Anlagenobjekten klassifiziert nach DCC (DIN EN 61355) 
  • Ablage über Exemplare (ohne digitalen Datensatz) 
  • Versionierung und revisionssichere Ablage der Dokumente

Digitales Schichtbuch

Für die Betriebsdokumentation der in einer Anlage auftretenden Vorkommnisse oder Ereignisse verfügt die Lösung über ein digitales Schichtbuch, das in Lovion SHIFTBOOK abgebildet wird. Das Schichtbuch ist nahtlos in die Prozesse integriert und unterstützt die schlüsselbezogene Erfassung aller Vorkommnisse in den Anlagen KKS, die bei Bedarf auch noch kommentieret werden können. Anweisungen und Mitteilungen können erstellt und durch die Mitarbeiter bestätigt werden. Dabei unterstützen Textbausteine eine effektive Erfassung.

IH-Management / Lebenslaufakte

Das IH-Management erfolgt mit den Modulen Lovion WORK und TASK auf Basis von Aufgaben, die mit dem jeweiligen Anlagenobjekt verknüpft sind. Zusammen mit den Schichteinträgen bilden sie die Lebenslaufakte ab. Folgende Vorgänge werden dabei über Aufgaben gesteuert:

  • Prüfungen, die zum Beispiel bezogen auf Verfahrenstechnik und Bauwerke zyklisch geplant und durchgeführt werden
  • Zustandsbasierte Wartungen, die über Betriebsstunden gesteuert werden
  • Ungeplante Aufgaben, die aus Ereignissen im Betrieb resultieren

Prüfungen/IH-Maßnahmen

Prüfungen und IH-Maßnahmen zur Inspektion und Wartung sind wiederkehrende Aufgaben, die an Anlagenobjekten abgebildet werden. Protokolle und Ergebnisse werden direkt dem Anlagenobjekt zugeordnet und sind in dessen Historie einsehbar. Für die Bearbeitung stehen ergonomische Oberflächen zur Verfügung, die alle Eingaben des Benutzers unterstützen, wie zum Beispiel:

  • Checklisten 
  • Auswahllisten 
  • Messwerte 
  • Betriebsstunden,  
  • Zählerstände 
  • Fotos 

Integration Materialwirtschaft

Die Materialplanung kann über das Modul Lovion MATERIAL funktional vollständig in die Ebene der Arbeitsvorbereitung integriert werden. Durch eine Integration mit dem ERP-System, zum Beispiel SAP, kann der Materialkatalog inklusive der aktuellen Bestände abgerufen werden. Auf diese Weise kann, wenn Arbeiten Material erfordern, dieses zusammengestellt und reserviert werden. Auch der Anstoß einer Beschaffung über das ERP-System ist dabei möglich.

Maßnahmenplanung

Mit dem Modul Lovion PROJECT können größere Maßnahmen, die zum Beispiel einen Stillstand der Anlage erfordern, geplant werden.  Hierbei ist es wichtig, die langfristig geplanten Tätigkeiten, wie Prüfungen im Stillstand, zusammen mit aus der Instandhaltung resultierenden Arbeiten zu kombinieren. Maßnahmen und ihre Teilmaßnahmen werden zeitlich eingeordnet, Verantwortlichkeiten für die Durchführung festgelegt und voraussichtliche Kosten für benötigte Budgets hinterlegt. Auf dieser Basis können die Arbeiten koordiniert und Genehmigungsverfahren abgebildet werden.

Budgetüberwachung

Die Budgetüberwachung geplanter und ungeplanter Maßnahmen kann über das Modul Lovion INVEST erfolgen. Durch die Integration von Lovion INVEST mit dem ERP-System können die im Planungsprozess definierten Schätzkosten den bisher entstandenen IST-Kosten gegenübergestellt werden. Lovion INVEST bildet dabei die Budget- und Kostenstellen-Strukturierung des ERP-Systems nach. Auch mehrjährige Maßnahmen können mittels Zeitscheiben abgebildet werden. Übersichtliche Grafiken ermöglichen ein effektives Controlling und zeigen zum Beispiel den Mittelabfluss grafisch an.

Ihr Nutzen

Projektberichte

Informationen zum Datenschutz findest Du in unserer Datenschutzerklärung.
* Pflichtfelder müssen ausgefüllt werden.

Wir freuen uns, dass Sie da sind!

Leider ist unsere Website nicht für den Internet Explorer konzipiert. Für eine optimale Darstellung empfehlen wir Ihnen einen aktuellen Browser zu verwenden!