Lovion INSTALLER

Zulassungsverwaltung von Installateuren

Übersicht

Das Modul Lovion INSTALLER digitalisiert den Genehmigungsprozesses zur Zulassung von Installateuren und bietet eine Verwaltung der Fachbetriebe und Fachkräfte. Von der Antragsbearbeitung bis zur langfristigen Kontrolle von Ausweisfristen werden geeignete Benutzeroberflächen zur Verfügung gestellt. Die Kommunikation mit den Fachbetrieben erfolgt dabei über über das Internet mit dem Produkt Lovion INSTALLER PORTAL.

Rechtsgrundlage

Grundlage für die Entwicklung des Datenmodells von Lovion INSTALLER sind die Vorgaben des Bundesverbands der Energie- und Wasserwirtschaft e.V. (BDEW) und des Landes-Installateurausschuss (LIA). Hier ist festgelegt, wie die Zulassung von Fachbetrieben und Fachkräften erfolgen muss und welche Qualifikationsnachweise notwendig sind.

Zulassungsantrag

Lovion INSTALLER PORTAL unterstützt als browsergestützte Software-Lösung den Zulassungsprozess von Dienstleistern zur Aufnahme in das Installateursverzeichnis. Der Antragsteller kann alle notwendigen Informationen und Dokumente in einem digitalen Antragsformular erfassen. Dabei kann er die Bearbeitung auch jederzeit unterbrechen und Zwischenspeichern falls ihm zum Beispiel noch Informationen fehlen. Wenn er alles erledigt hat, gibt er den Antrag frei.

Antragsprüfung

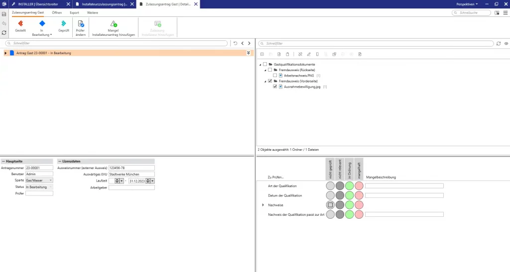
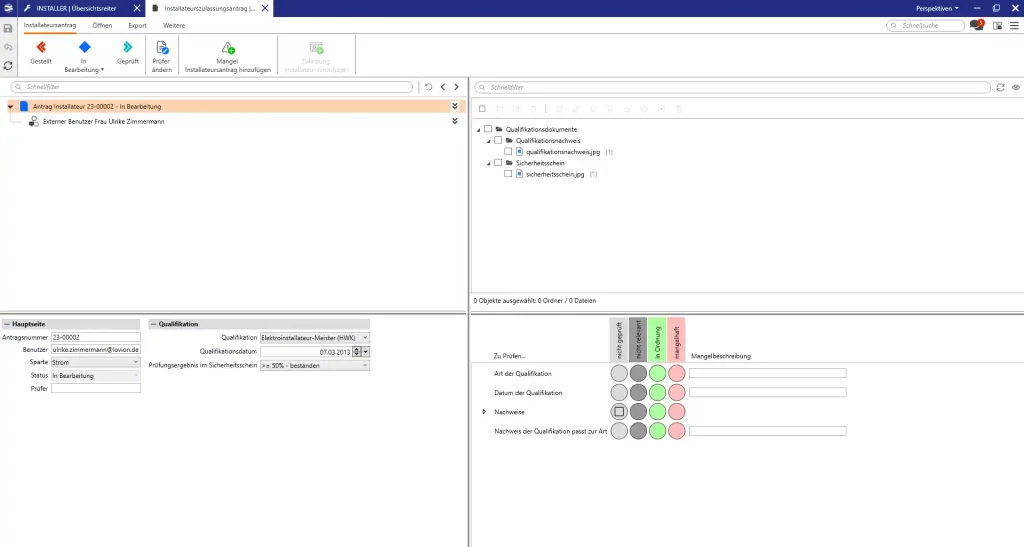
Die Innendienstkomponente Lovion INSTALLER begleitet alle im Rahmen der Konzessionierung von Fachbetrieben und Fachkräften notwendigen Prozessschritte. Sie bietet eine schnelle Sichtung und Bearbeitung der Anträge. Der Mitarbeiter bekommt dabei alle Informationen des Antrags in einer übersichtlichen Maske angezeigt.

Kommunikation

Die Kommunikation zwischen Antragsteller und Bearbeiter kann schnell und transparent durch den Austausch von Informationen und Dokumenten über Lovion INSTALLER PORTAL erfolgen. Dabei können über den in Lovion integrierten Messanger auch Chats ausgetauscht werden. Der Antragsteller bekommt dann automatisch eine Infomail, wenn für ihn neue Nachrichten vorhanden sind.

Behebung von Mängeln

Werden durch den Mitarbeiter Fehler oder fehlende Informationen bei der Antragsbearbeitung festgestellt, so können diese in Form eines Mangels angezeigt werden. Der Antragsteller bekommt die Mängel zur Bearbeitung und kann diese im Portal beheben. Der Bearbeitungsstand ist für alle Beteiligten jederzeit transparent einsehbar.

Werkstattprüfungen

Wenn im Rahmen der Zulassung von Fachbetrieben eine Werkstattprüfung notwendig ist, kann die Terminabstimmung über das Webportal abgestimmt werden. Der Mitarbeiter, der die Prüfung vornimmt, kann die Kontrollergebnisse dokumentieren und, falls notwendig, Mängel anlegen, die dann noch von dem Betrieb zu beheben sind.

Zulassung

Im letzten Schritt der Antragsbearbeitung kann der Mitarbeiter die Zulassung für den Fachbetrieb bzw. den Installateur erteilen oder die Zulassung verweigern. Bei einer Zulassung erfolgt die automatisierte Aufnahme in das Installateursverzeichnis und es können über Lovion OFFICE CONNECT Ausweis- und Lizenzdokumente erstellt werden.

Ausweisfristen

Die Zulassung ist zeitlich begrenzt und verfällt, falls keine Verlängerung von dem Fachbetrieb bzw. Installateur gestellt wird. Zur Verwaltung aller Zulassungen stehen in der Benutzeroberfläche individuell einstellbare Filtermöglichkeiten bereit. Die Bearbeitung von Folgeanträgen kann somit für alle Beteiligten schnell und effektiv erfolgen.

Gastinstallateure

Auch der Antrag auf eine Eintragung als Gastinstallateur kann über das Portal abgewickelt werden. Der Installateur muss dann über ein digitales Formular seine Daten, insbesondere die Ausweisnummer, sowie eine Kopie des Dokumentes einreichen. Die Freigabe oder Anzeige von Mängeln erfolgt dann wie bei anderen Anträgen so wie oben beschrieben.

Ihr Nutzen

Verwandte Produkte

Informationen zum Datenschutz findest Du in unserer Datenschutzerklärung.
* Pflichtfelder müssen ausgefüllt werden.

Wir freuen uns, dass Sie da sind!

Leider ist unsere Website nicht für den Internet Explorer konzipiert. Für eine optimale Darstellung empfehlen wir Ihnen einen aktuellen Browser zu verwenden!